
Windows Systems Infrastructure — Network & Server Design
10/11/2025
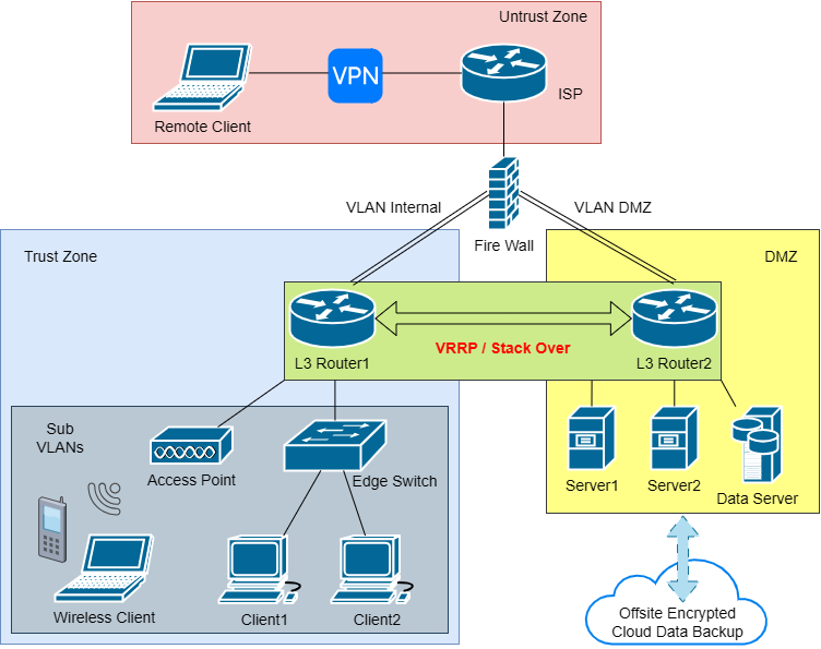
A startup-oriented infrastructure design project integrating redundancy, security, and automation principles across network and system layers.
This portfolio is a collection of my independent projects,
from enterprise-style network simulations and infrastructure design,
to automation, containerization, and AI integration.
Each experiment reflects my pursuit of turning complex systems
into clear, functional, and meaningful structures.
Technology, to me, is not just a tool —
it’s a language for understanding how systems, people, and ideas connect.
这个作品集 展示了我在网络架构、系统自动化、容器化和人工智能集成方面的独立探索。
每一个实验,都是我将复杂系统化繁为简、化抽象为可用的实践。
对我而言,技术不仅是工具,
更是一种理解系统、人与思想如何相互连接的语言。
10/11/2025
A startup-oriented infrastructure design project integrating redundancy, security, and automation principles across network and system layers.